5.3. Документы
Справочник «Документы» содержит документацию, с которой сотрудники взаимодействуют при выполнении функций в процессах. В этом справочнике мы рекомендуем хранить регламентирующую документацию, например, КЗОТ, регламенты и т.п., а также шаблоны, на основе которых формируются договора, заявки и т.п.
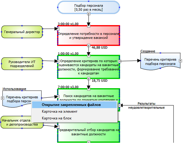
Документы используются при построении схем в редакторе процессов.
Содержание файлов, закреплённых в карточке на документ можно вставлять в отчёты. На данный момент поддерживаются следующие форматы файлов: .rtf; .bmp; .jpg; .png; .gif
Для того чтобы вставить содержание файлов в отчёт, воспользуйтесь соответствующей переменной в редакторе отчётов.
Любые файлы (без ограничений на расширение файла), закрепленные в карточке на документ можно просматривать напрямую на графической схеме процесса, если кликнуть на соответствующий блок правой кнопкой мышки.



