fox-manager-2.0-bpa:3.-оргструктура:виды-деятельности
3.9. Виды деятельности
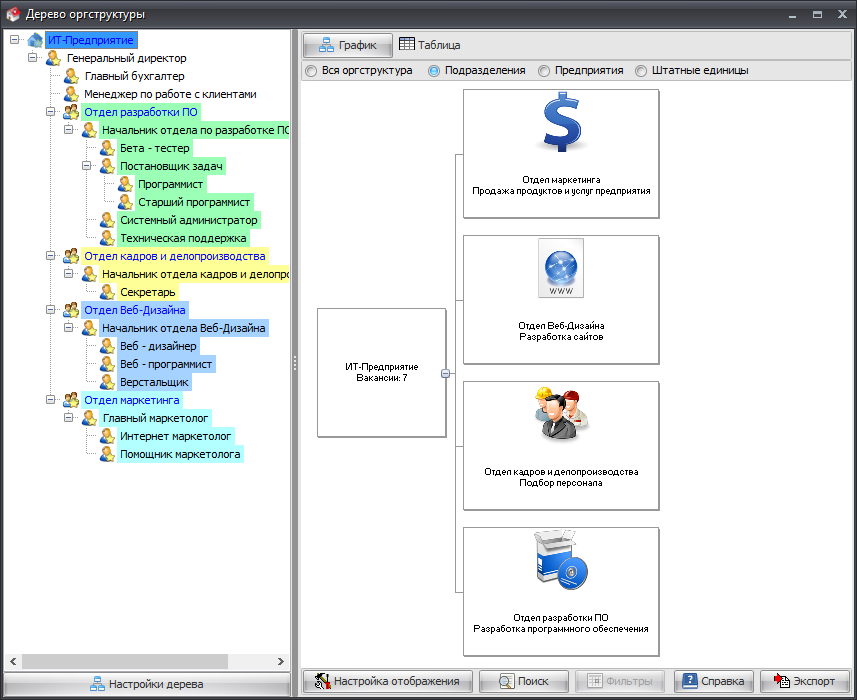
Справочник видов деятельности служит для указания направлений деятельности, которыми занимаются ваши подразделения и предприятия.
В карточке на вид деятельности можно закрепить рисунок, который ассоциируется с данным видом деятельности, а также указать цвет функциональных связей по данному виду деятельности.
Виды деятельности можно закрепить за элементом оргструктуры в карточке на предприятие и в карточке на подразделение. Указанные виды деятельности будут отображаться на графике оргструктуры при выборе соответствующих настроек.
Указанный цвет связей можно использовать при отображении функциональных связей в схемах оргструктуры.
fox-manager-2.0-bpa/3.-оргструктура/виды-деятельности.txt · Последнее изменение: 2024/05/12 19:35 — 127.0.0.1



